von F3K Total » Sa, 04.01.2014 23:50
Hallo,
ich wollte es wissen, es geht,
ohne Makro, habe es ausprobiert.
Anbei eine Beispieldatei.
Im Formular
Kunden_Preisliste werden die Kunden und die Preise eingegeben
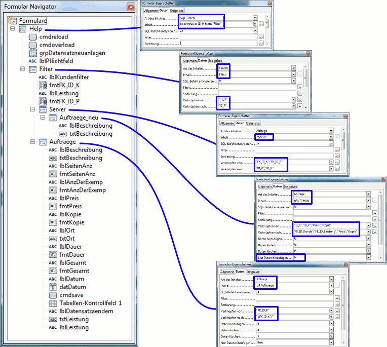
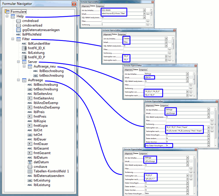
Das Formular
Auftragsverwaltung hat es in sich:

- Formularstruktur.png (56.6 KiB) 2792 mal betrachtet
Vorgehen zur Eingabe:
- Kunden wählen
- aktualisieren drücken
- Leistung wählen
- übernehmen drücken
- Beschreibung eingeben, ganz wichtig, mindestens einen Buchstaben!!!
- Datensatz neu anlegen drücken
Durch dieses Vorgehen, wird in der Tabelle
Auftraege ein neuer Datensatz angelegt, der den Kunden, die Leistung, die Preise, sowie das
aktuelle Datum enthält!
Ab jetzt geht es im zweiten Teil des Formulares,
Datensätze bearbeiten, weiter. Hier können die Stückzahlen usw. eingetragen werden,
sowie die Preise geändert werden. Am Ende Datensatz speichern drücken.
Ein weiteres nettes Ding: Wenn du im Listenfeld oben links
keinen Kunden wählst und auf
aktualisieren klickst, werden
alle Kunden angezeigt.
EDIT: war noch ein Fehler drin, musste noch einen Button
übernehmen einfügen, Datei ausgetauscht.
So viel Spaß damit
Gruß R
- Dateianhänge
-
- Aufträge_Preise_kopieren_ohne_Makro.odb
- (25.96 KiB) 144-mal heruntergeladen
Hallo,
ich wollte es wissen, es geht, [color=#FF0000][b]ohne Makro[/b][/color], habe es ausprobiert.
Anbei eine Beispieldatei.
Im Formular [color=#0040FF][b]Kunden_Preisliste[/b][/color] werden die Kunden und die Preise eingegeben
Das Formular [b][color=#0040FF]Auftragsverwaltung[/color][/b] hat es in sich:[attachment=1]Formularstruktur.png[/attachment]
Vorgehen zur Eingabe:
[list][*]Kunden wählen
[*][color=#0040FF]aktualisieren[/color] drücken
[*]Leistung wählen
[*][color=#0040FF]übernehmen [/color]drücken
[*]Beschreibung eingeben, ganz wichtig, mindestens einen Buchstaben!!!
[*][color=#0040FF]Datensatz neu anlegen[/color] drücken[/list]
Durch dieses Vorgehen, wird in der Tabelle [color=#0040FF]Auftraege[/color] ein neuer Datensatz angelegt, der den Kunden, die Leistung, die Preise, sowie das [color=#0040FF]aktuelle Datum[/color] enthält!
Ab jetzt geht es im zweiten Teil des Formulares, [color=#0040FF]Datensätze bearbeiten[/color], weiter. Hier können die Stückzahlen usw. eingetragen werden, [color=#FF0000][b]sowie die Preise geändert werden[/b][/color]. Am Ende Datensatz speichern drücken.
Ein weiteres nettes Ding: Wenn du im Listenfeld oben links [color=#FF0000][b]keinen[/b][/color] Kunden wählst und auf [color=#0040FF][b]aktualisieren[/b][/color] klickst, werden [color=#FF0000][b]alle[/b][/color] Kunden angezeigt.
[color=#FF0000][b]EDIT:[/b][/color] war noch ein Fehler drin, musste noch einen Button [color=#0040FF]übernehmen[/color] einfügen, Datei ausgetauscht.
So viel Spaß damit
Gruß R